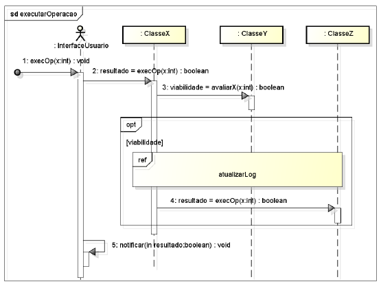
Considere o diagrama de sequência, abaixo, de uma aplicação hipotética, que detalha o caso de uso executarOperacao desta aplicação. Tal aplicação possui outro caso de uso, atualizarLog, referenciado no diagrama de sequência.
Considere também as seguintes afirmações a respeito da modelagem apresentada.
I. Toda ocorrência do caso de uso executarOperacao implica na ocorrência do caso de uso atualizarLog.
II. Um nodo decisão condiciona o envio de mensagem à instância da classe ClasseZ.
III. A modelagem abstrai o elemento que envia a primeira mensagem, usando para isso uma mensagem achada (found message).

Assinale a alternativa CORRETA.