Magna Concursos
3251060 Ano: 2015
Disciplina: TI - Desenvolvimento de Sistemas
Banca: UFPA
Orgão: UFPA

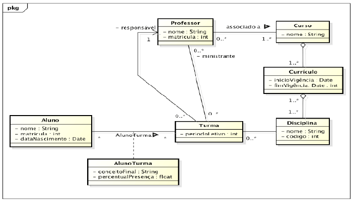
Considere o diagrama de classes na notação Unified Modeling Language.

Enunciado 3578528-1

Quanto a esse diagrama, analise as afirmativas seguintes.

I O diagrama apresenta uma característica que impede sua implementação em linguagens de programação orientada a objetos: há duas associações simultâneas entre as classes Turma e Professor.

II A classe associativa AlunoTurma foi inserida no modelo em decorrência da associação de multiplicidade Muitos para Muitos entre as classes Aluno e Turma.

III Para identificar com qual instância de Curso um objeto de Turma está associado, é necessário inserir uma nova associação entre Turma e Curso.

IV A associação unidirecional entre Turma e Professor implica uma maior carga de processamento para implementar a consulta de quais turmas um professor é o responsável, em relação à consulta de qual professor é o responsável por uma Turma.

V Pode-se remover a associação unidirecional entre Turma e Professor sem prejuízo para a semântica do modelo.

Está(ão) correta(s) a(s) afirmativa(s)

 

Provas

Questão presente nas seguintes provas

Analista de TI - Desenvolvimento Web

50 Questões