Considere o seguinte cenário para responder à questão.
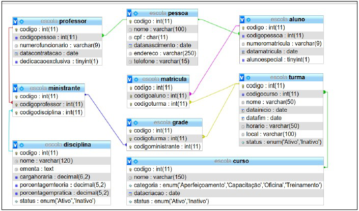
Antes de ser nomeado Técnico de Tecnologia da Informação em um Instituto Federal, Francisco era técnico de sistemas na iniciativa privada. Ele trabalhava na “4Pro Cursos Profissionalizantes”, uma escola que oferece cursos de diversas áreas para quem busca se capacitar para o mercado de trabalho. Francisco era o responsável por desenvolver e manter o sistema de informação que gerencia toda a parte de ensino da escola. O gerenciador de banco de dados utilizado era o MySQL Server 5.0.12. Na figura abaixo está representada uma fatia do modelo lógico do banco de dados da 4Pro, gerado a partir da ferramenta PHPMyAdmin 4.8.1. instalada no servidor de banco de dados da empresa.

Observe a seguinte consulta a ser executada no banco de dados da 4Pro:
SELECT
UPPER(PESSOAALUNO.nome) AS ALUNO,
CONCAT(UPPER(curso.categoria), ' EM ', UPPER(curso.nome)) AS CURSO,
UPPER(turma.nome) AS TURMA,
CONCAT('DE ', DATE_FORMAT(turma.datainicio, '%d/%m/%Y'), ' A ', DATE_FORMAT(turma.datafim, '%d/%m/%Y')) AS PERIODO,
CONCAT(UPPER(turma.horario), ' NO(A) ', UPPER(turma.local)) AS AGENDA,
UPPER(disciplina.nome) AS DISCIPLINA,
UPPER(PESSOAPROFESSOR.nome) AS PROFESSOR,
CONCAT(disciplina.cargahoraria, 'Hs') AS CARGAHORARIA
FROM aluno
INNER JOIN pessoa PESSOAALUNO ON aluno.codigopessoa = PESSOAALUNO.codigo
INNER JOIN matricula ON aluno.codigo = matricula.codigoaluno
INNER JOIN turma ON matricula.codigoturma = turma.codigo
INNER JOIN curso ON turma.codigocurso = curso.codigo
INNER JOIN grade ON turma.codigo = grade.codigoturma
INNER JOIN ministrante ON grade.codigoministrante = ministrante.codigo
INNER JOIN disciplina ON ministrante.codigodisciplina = disciplina.codigo
INNER JOIN professor ON ministrante.codigoprofessor = professor.codigo
INNER JOIN pessoa PESSOAPROFESSOR ON professor.codigopessoa = PESSOAPROFESSOR.codigo
WHER aluno.numeromatricula = '201905002'
ORDER BY curso.nome, disciplina.nome
Agora, considerando que:
!$ \bullet !$ I) o aluno cuja matrícula é 201905002 existe na base de dados da escola e está regularmente matriculado e;
!$ \bullet !$ II) as linhas que representam as relações entre as tabelas no modelo proposto estão ligadas aos campos corretos que compõem as chaves estrangeiras.
Qual das alternativas abaixo explica corretamente o resultado dessa query?