Magna Concursos
Questões
Planos
Entrar
Entrar
Criar Conta
Respondida
2428604
Ano:
2012
Disciplina:
TI - Desenvolvimento de Sistemas
Banca:
IF-CE
Orgão:
IF-CE
Provas:
Técnico de Laboratório - Informática
Provas
×
Engenharia de Software
UML: Unified Modeling Language
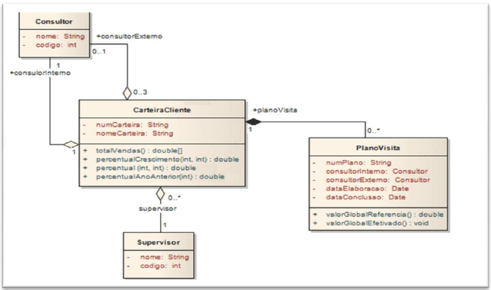
A figura apresenta um diagrama de classe UML. Veja que estruturalmente estão sendo modelados os dados necessários para a dinâmica de uma carteira de vendas de uma distribuidora qualquer. Leia o diagrama atentamente.
É
correto
afirmar-se que
A
há uma relação de composição entre as classes Supervisor e CarteiraCliente.
B
há uma relação de agregação entre as classes CarteiraCliente e PlanoVisita.
C
supondo-se que um objeto cc1 da classe CarteiraCliente seja apagado do banco de dados, então, segundo o modelo apresentado, todos os objetos da classe Consultor, que possuem relação com cc1, deverão ser apagados.
D
supondo-se que um objeto cc1 da classe CarteiraCliente seja apagado do banco de dados, então, segundo o modelo apresentado, todos os objetos da classe PlanoVisita, que possuem relação com cc1, deverão ser apagados.
E
segundo o modelo, um objeto da classe ConsultorExterno pode se relacionar com a classe CarteiraCliente apenas de duas maneiras.
Resolver
Comentários
0
×
Cadernos
×
Flashcards
×
Estatísticas
×
Reportar um erro
×
Provas
Questão presente nas seguintes provas
Técnico de Laboratório - Informática
60 Questões
Resolver Prova
Publicar
Responder
Qual o problema da questão?
Selecione uma opção
Questão Desatualizada
Questão Repetida
Gabarito Errado
Outros Motivos
Mensagem
Enviar
Acessar
Criar Conta
Acesse sua Conta
Google
Facebook
Esqueci minha senha
Acessar
Ainda não tem conta?
Crie uma
!
Crie uma Conta
Criar Conta
Olá, para continuar, precisamos criar uma conta!
É
rápido
e
grátis
.
Google
Facebook
Concordo com os
Termos de Uso
Criar
Já tem uma conta?
Acesse aqui