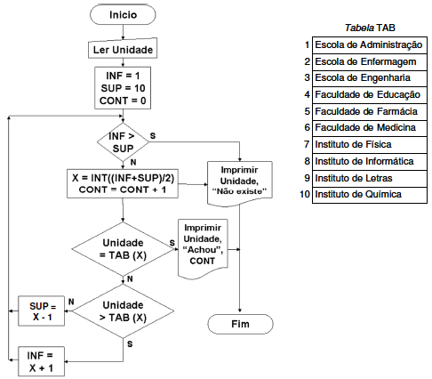
Dispõe-se de uma tabela TAB de 10 posições, numeradas de 1 a 10, com o nome de unidades acadêmicas. Para localização de uma determinada unidade, digitada pelo usuário, usa-se o fluxograma a seguir.

Para determinada unidade, digitada pelo usuário, pode-se encontrar ou não o valor digitado. Qual o maior valor de CONT (pior caso) que será impresso, para o caso de se encontrar a unidade digitada e para o de não encontrá-la, respectivamente?