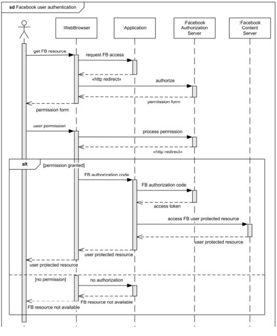
Com base no diagrama de sequência de implementação da autenticação do Facebook visto na figura abaixo, é possível afirmar que:

Provas
Questão presente nas seguintes provas
Analista Judiciário - TI/Análise de Sistemas
40 Questões
Analista Judiciário - TI/Banco de Dados
40 Questões