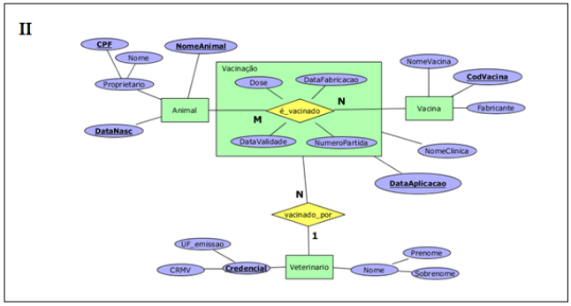
Considere as instruções CREATE TABLE da linguagem SQL (Structured Query Language) usados em um sistema gerenciador de banco de dados (SGBD) como base para responder a questão (Figura 1). Analise os esquemas conceituais, apresentados em (I), (II) e (III), conforme uma notação do Diagrama Entidade-Relacionamento. Nesta notação, tipos de entidades são anotados por retângulos e os atributos são anotados em pequenas elipses. Atributo identificador é grifado, atributo multivalorado é colocado em elipse com linha dupla, e atributo composto é formado por um conjunto de outros atributos (elipses). Tipos de relacionamentos regulares são anotados por losangos e podem gerar uma agregação que é anotada por um retângulo envolvendo o tipo de relacionamento que a origina. Analisando os comandos e figura, assinale a alternativa correta.



