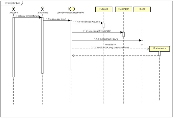
A UML (Unified Modeling Language) é uma linguagem gráfica para visualização, especificação, construção e documentação de artefatos de um sistema de software. O diagrama a seguir apresenta um dos tipos de diagrama UML mais comuns:

Esse é um diagrama de: