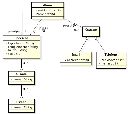
Considere a tarefa de um profissional de TI que consiste em realizar o mapeamento do modelo de classes a seguir apresentado para um esquema de Banco de Dados relacional.

Com respeito ao modelo de banco de dados Relacional resultante deste mapeamento, é correto afirmar: