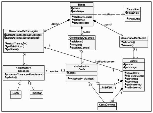
Observe a figura, que mostra uma ferramenta empregada no desenvolvimento orientado a objetos, utilizada na construção do modelo do sistema desde o nível de análise até o de especificação. De todos, é o mais rico em notação.

Essa ferramenta é conhecida como Diagrama de

Essa ferramenta é conhecida como Diagrama de
Provas
Questão presente nas seguintes provas