2448982
Ano: 2012
Disciplina: TI - Desenvolvimento de Sistemas
Banca: FUNDATEC
Orgão: PROCERGS
Disciplina: TI - Desenvolvimento de Sistemas
Banca: FUNDATEC
Orgão: PROCERGS
Provas:
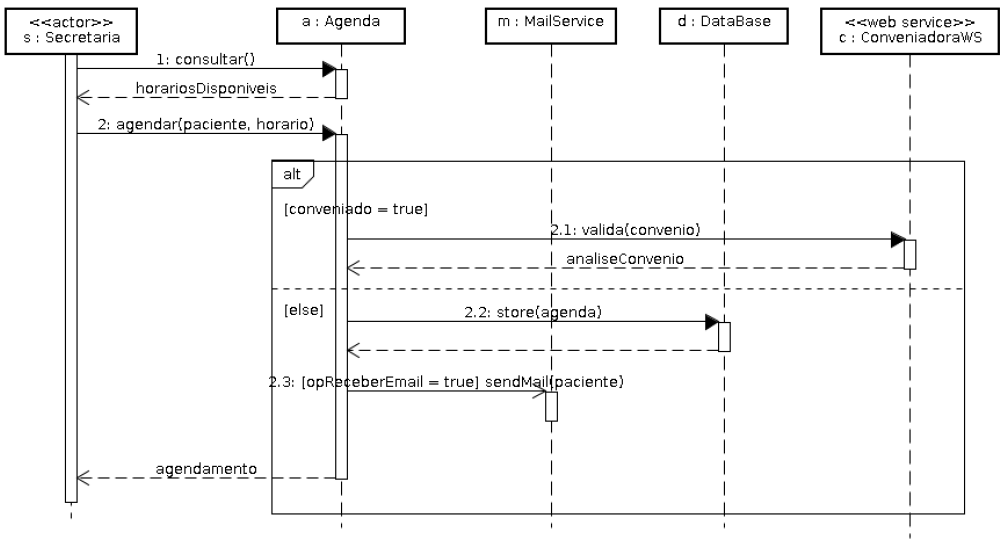
Analise o diagrama de sequência a seguir e assinale a alternativa correta.
