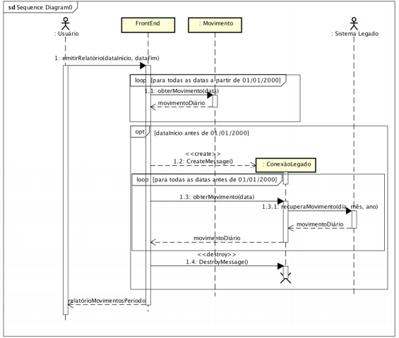
O diagrama de sequência a seguir utiliza a notação Unified Modeling Language (UML) padrão. Considere as assertivas sobre o tema.
I A mensagem 1.1 é síncrona, enquanto que a mensagem 1.3 é assíncrona.
II Uma instância de ConexãoLegado é criada e destruída cada vez que a mensagem 1.3 é executada.
III Há um erro no uso da notação UML: não é permitido envolver mais de um ator em um mesmo diagrama de sequência.
IV Pelo diagrama percebe-se que a classe Movimento e o SistemaLegado trabalham com estruturas diferentes entre si para manipular com datas.
V O diagrama apresenta a restrição de que o valor de dataInício deve ser uma data anterior ao valor de dataFim.
VI Se o valor de dataInício for posterior a 01/01/2000, não serão criadas instâncias de ConexãoLegado.

As assertivas corretas são