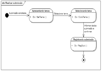
Analise a figura abaixo:

Com base nas informações da figura, podemos afirmar que o diagrama da linguagem UML representado é o:
Analise a figura abaixo:

Com base nas informações da figura, podemos afirmar que o diagrama da linguagem UML representado é o: