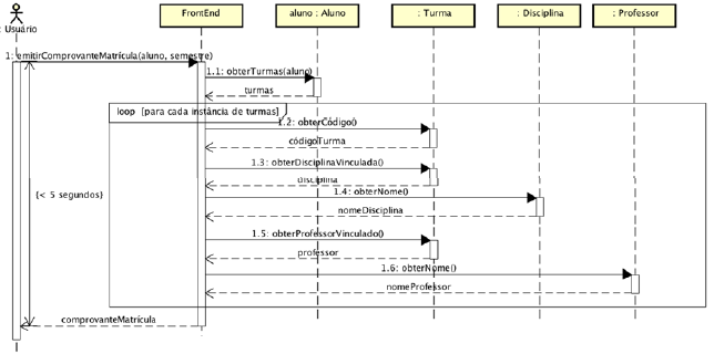
Considere o diagrama de sequência (sequence diagram) produzido na notação Unified Modeling Language (UML).

Considerando o diagrama apresentado, é correto afirmar:
Considere o diagrama de sequência (sequence diagram) produzido na notação Unified Modeling Language (UML).

Considerando o diagrama apresentado, é correto afirmar: