825473
Ano: 2008
Disciplina: TI - Desenvolvimento de Sistemas
Banca: CESPE / CEBRASPE
Orgão: STJ
Disciplina: TI - Desenvolvimento de Sistemas
Banca: CESPE / CEBRASPE
Orgão: STJ
Provas:

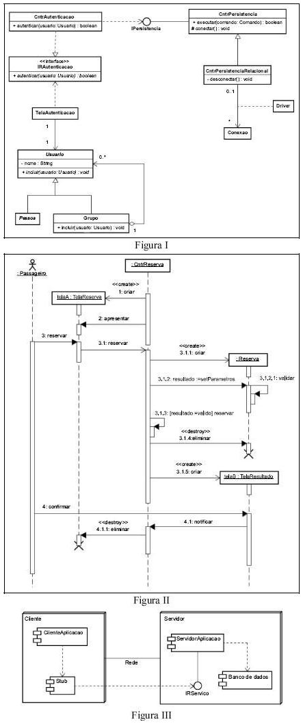
Considerando as figuras I, II e III, que apresentam,
respectivamente, diagramas de classe, de seqüência
e de utilização (deployment), todos em UML, julgue
os itens seguintes.