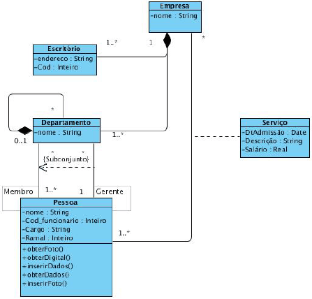
Considere o seguinte diagrama da UML (Unified Modeling Language):

Julgue as afirmações a seguir e indique a opção correta.
I – A classe “Departamento” é uma classe abstrata.
II – O relacionamento entre a classe “Departamento” e a classe “Pessoa” está representado erradamente, pois há dois relacionamentos com cardinalidades diferentes, gerando ambiguidade, e a UML obriga que estes relacionamentos sejam representados separadamente.
III – A classe “Serviço” é uma classe de associação, que é utilizada quando a associação de duas classes possui propriedades.
Provas
Questão presente nas seguintes provas