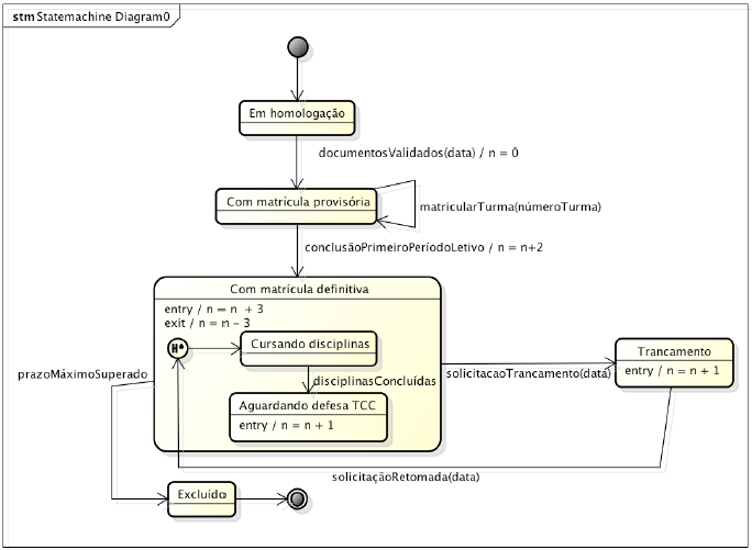
Considere o statechart a seguir, descrito com a Unified Modeling Language, que retrata de maneira parcial as possíveis situações que podem ocorrer com uma instância de Aluno em sistema de Controle Acadêmico. Considere ainda a ocorrência da seguinte sequência de eventos:
documentosValidados(01/02/2010), matricularTurma(101), matricularTurma(110), matricularTurma(222), conclusãoPrimeiroPeríodoLetivo, disciplinasConcluídas, solicitaçãoTrancamento(01/02/2014), solicitaçãoRetomada(01/02/2015).

O valor de n após a realização da sequência de eventos apresentada é