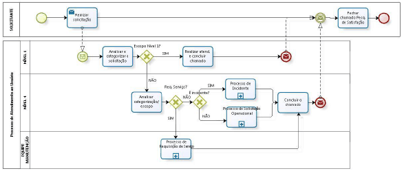
Considere a figura abaixo construída com a notação Business Process Model and Notation – BPMN, que descreve o processo Atendimento ao Usuário adotado por uma equipe da Universidade Federal da Bahia.

Fonte: Queiroz, J.C.; Jesus, T.S.; Melo, A.C.M.A; Silva, P.S.; Processo de Atendimento ao Usuário do sistema SIPAC na UFBA. (disponível em http://www.xiwticifes.ufba.br/modulos/submissao/Upload-353/86142.pdf ) - acesso em janeiro de 2022
Com base no diagrama fornecido, é correto afirmar que